In the 60th joint meeting of the CIDOC CRM and ISO/TC46/SC4/WG9 & 53rd FRBR/LRMoo SIG, upon discussing issue 672, the SIG resolved to start a new issue concerning the diagrams of E13 Attribute Assignment (and subclasses).
The new restrictive property quantifiers for the properties of E13 Attribute Assignment and their subproperties (many to one, necessary (1,1:0,n)), i.e.: an instance of E13 Attribute Assignment (and subclasses) forms a single activity applied to exactly one object and yielding one value or dimension, prohibits multiple values or dimensions as the objects of one (condition assessment | measurement | classification | observation, etc.).
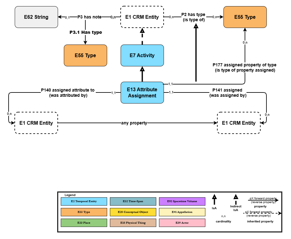
This is a major model change, and it should be captured in some usage instructions (in the introduction section) featuring a diagram that illustrates “cluster activities” and a short text explaining it.
The diagram and description should also feature in the “Functional Overview”.
HW: This particular HW it ties in nicely with the decisions reached in issue 628, namely: CEO, AK, SdS, SH, GH to perform a semantic check on the diagrams, see if any critical piece of information is missing .
Bern, April 2025
Post by Eleni Tsouloucha (17 March 2026)
Dear all,
You may find Martin's HW for issue 701 (Diagram for E13 Attribute Assignment and properties) at the link below:
https://drive.google.com/drive/folders/16epYzfnKh2MyvbuMRAcjzUhDykHhJs_V?usp=sharing
There are two diagrams there, one for E13 as it appears in the last updated version (7.3.2).
Please take a moment to review, the issue is scheduled to be discussed on Monday 23 March (Session 1.3).
Best,
